三栏联动视图#
功能说明#
三栏联动视图是指在一个页面中同时展示代码、计算图和泳道图,这三者通过语义标签相互关联。用户可以在任一视图中点击,以联动高亮显示其他两栏视图中的对应内容,从而帮助开发者快速理解从代码实现到计算图表达,再到泳道图最终性能表现的整个过程。
前提条件#
PyPTO程序代码中,使用pypto.set_semantic_label接口设置自定义语义标签。
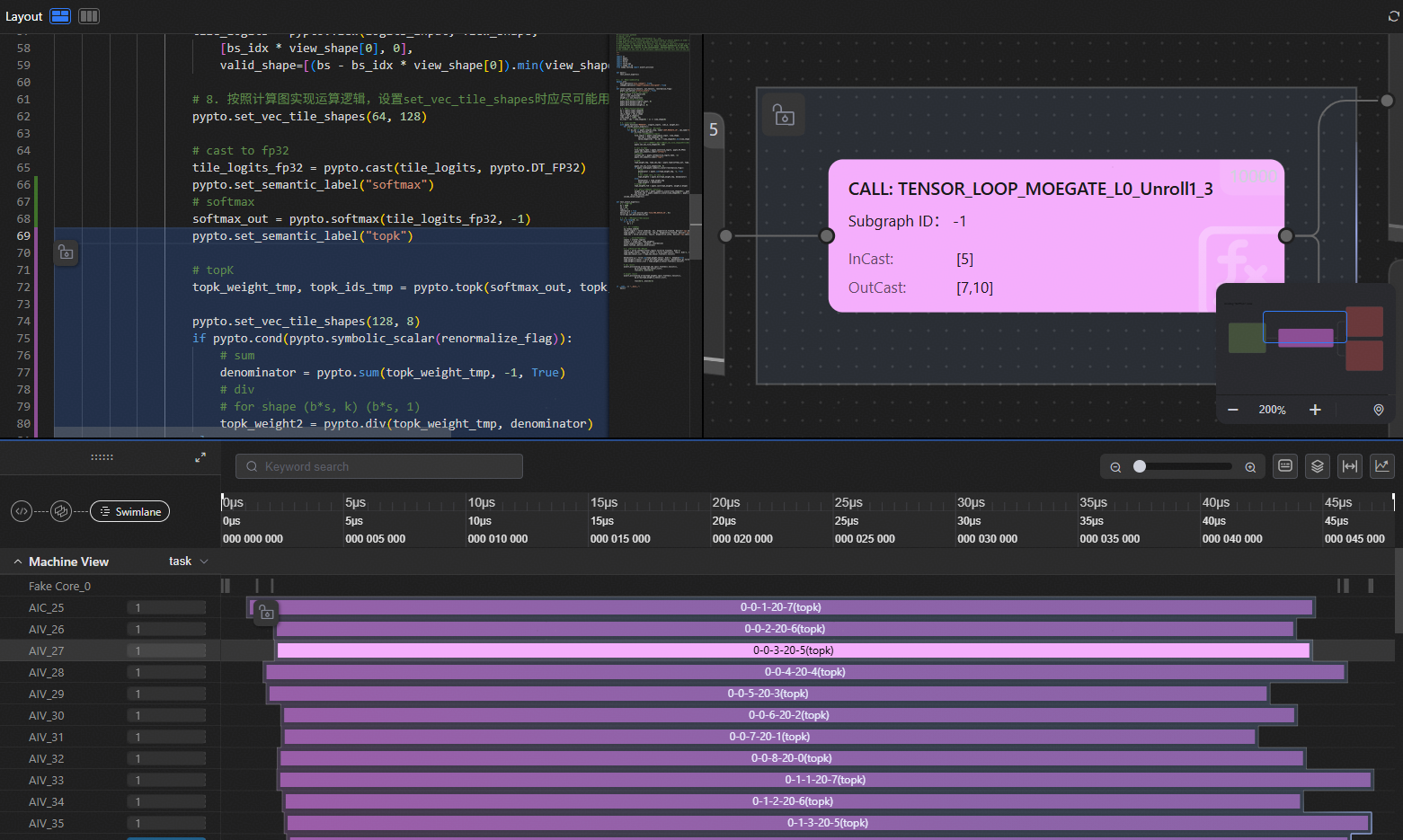
pypto.set_semantic_label("softmax") softmax_out = pypto.softmax(tile_logits_fp32, -1)
执行PyPTO程序,生成计算图和泳道图文件。
操作步骤#
在Visual Studio Code工作区,右键单击PyPTO代码文件,例如test_softmax_custom.py,在弹出的菜单中选择“PyPTO Toolkit:开启联动模式”。
工具会自动查找当前的工作区下的“build/output/bin/out/output_时间戳”目录,识别最新时间戳目录,并从中读取计算图“program.json”和泳道图文件“merged_swimlane.json”,同时结合代码文件,共同打开三栏模式。
如果上述查找没有找到目标计算图和泳道图文件,则提示用户选择。
三栏联动视图展示效果如下所示。

界面同时展示代码、计算图和泳道图,当用户移动鼠标时,系统将动态高亮显示与当前语义标签关联的视图元素。
在代码界面,左侧通过色块标记划分语义标签范围,高亮显示与当前语义标签关联的代码段。
在计算图界面,系统动态高亮显示与当前语义标签关联的图结构,便于用户观测对应代码行的图结构特征,从而判断是否需要进行图结构相关的优化。关于计算图的详细用法请参见查看计算图。在计算图左上角下拉可以选择所有program.json下的子图。
在泳道图界面,系统高亮显示与当前语义标签关联的Task节点,便于用户观测Task的执行耗时和依赖关系,从而识别性能瓶颈并制定优化策略。关于泳道图的详细用法请参见查看泳道图。
如果代码界面未显示颜色条,请检查program.json中semantic_label字段中的filename参数是否为代码源文件的绝对路径。
"semantic_label": { "filename": "D:\\code\\demos\\build\\output\\bin\\output\\output_20251129_095047_860533\\test_softmax_custom.py", "label": "topk", "lineno": 69 },开启锁定模式。
在三栏联动视图中的任一视图中单击锁定按钮,即可开启锁定模式。在任一视图单击解锁按钮,即可退出该模式。

进入锁定模式后,在计算图左上角下拉可以选择相关其他有相同semantic_label的子图。