查看控制流图#
功能说明#
控制流图展示了控制流的结构,可以帮助开发者清晰了解循环和分支判断等控制流逻辑及关联关系。
前提条件#
执行PyPTO程序,生成运行结果界面。详细请参见数据准备。
操作步骤#
打开控制流图。
在Visual Studio Code侧边栏,单击
图标,打开PyPTO Toolkit,在运行结果界面中,单击“结果总览”。图 1 控制流图

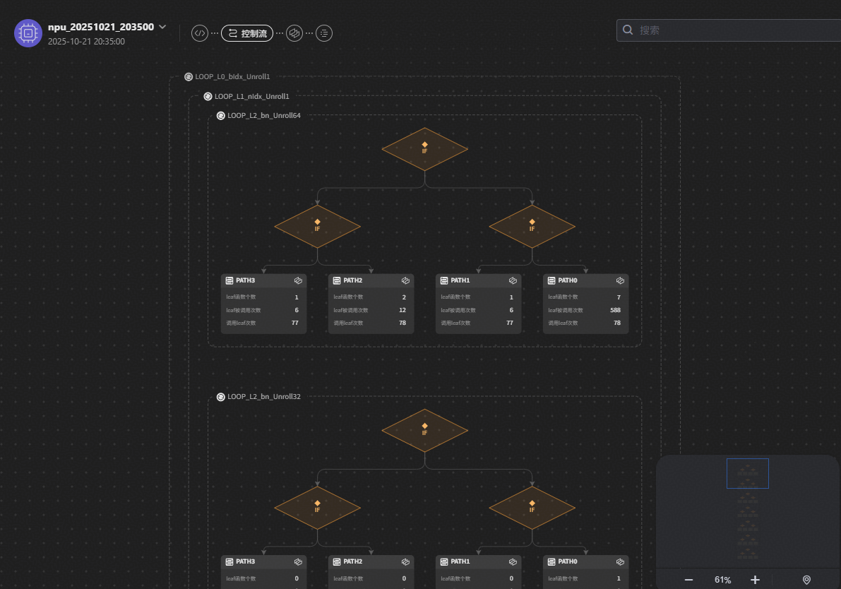
控制流图中展示LOOP(循环节点)、IF(分支判断节点),以及PATH节点,及对应的执行关系。
用户可以通过鼠标滚轮和小地图控制缩放比例。
当缩放比例大于或等于50%时,所有控制流细节均会被显示。
当缩放比例在30%至50%之间时,仅最外层的LOOP标签完全显示。
当缩放比例小于30%时,PATH节点内的细节将被隐藏。
查看LOOP和IF对应的代码片段。
单击LOOP名称右侧的代码预览图标,可以预览对应的代码片段,并且可以通过单击“分屏查看”进一步查看源代码。
图 2 查看代码片段

查看IF节点的条件表达式。
鼠标悬浮在IF节点,可查看该IF节点的条件表达式。
图 3 查看IF节点条件表达式

查看PATH节点。
图 4 PATH节点

表 1 PATH节点参数说明
参数
说明
PATH名称
例如上图所示PATH0。单击PATH名称,可跳转到对应的计算图;单击右侧的
,可跳转到所有计算图。leaf函数个数
显示当前PATH节点的子函数个数。单击可跳转到详情页面。
leaf被调用次数
显示当前PATH节点被其他函数调用的次数。单击可跳转到详情页面。
调用leaf次数
显示当前PATH节点调用其他函数的次数。单击可跳转到详情页面。
下面对上表中的参数进行具体解释,如图5所示,如果在PATH0节点下有leaf1、leaf2、leaf3三个函数,其中leaf1被PATH0调用2次,leaf2被PATH0调用4次,leaf3被PATH0调用1次,又被PATH1调用3次。总计,PATH0中的函数个数为3个,PATH0的调用次数为7次,PATH0内的leaf1、leaf2、leaf3的总调用次数为10次。特别说明:leaf3属于PATH0,因此PATH1的leaf函数个数只有1个,即leaf4。
